上海騰曦網絡服務有限公司
騰訊企業郵箱上海經銷商
作者:騰訊企業微信 發布時間:2025-09-08 17:34:56 訪問量:352
導讀:「其他郵箱賬號」是為企業上下游等合作伙伴提供的賬號,僅支持通過賬號密碼訪問郵箱,無法登錄企業微信。企業已購買郵件高級功能;每添加一個「其他郵箱賬號」需消耗一個郵件高級功能;企業可通過增購郵件高級功能創建更多郵箱賬號使用。
一、功能簡介
「其他郵箱賬號」是為企業上下游等合作伙伴提供的賬號,僅支持通過賬號密碼訪問郵箱,無法登錄企業微信。
二、添加「其他郵箱賬號」條件
1、企業已購買郵件高級功能;每添加一個「其他郵箱賬號」需消耗一個郵件高級功能;企業可通過增購郵件高級功能創建更多郵箱賬號使用。

三、如何創建「其他郵箱賬號」
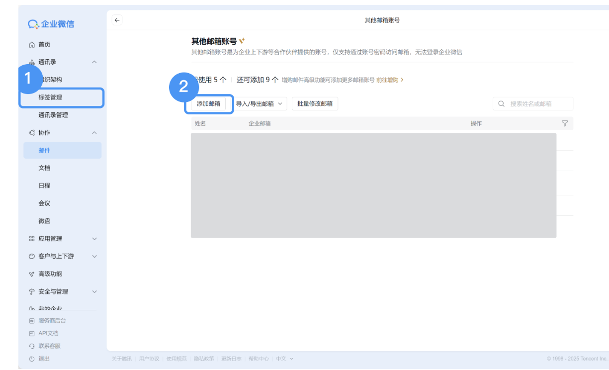
1、操作路徑
【管理后臺->協作->郵箱賬號->其他郵箱賬號】
2、單個郵箱添加「其他郵箱賬號」
創建人/超級管理員登錄【管理后臺->協作->郵箱賬號->其他郵箱賬號->添加郵箱】輸入姓名、企業郵箱賬號和初始密碼,點擊“添加”完成創建。
溫馨提示:企業郵箱:前綴郵箱名由1-32個字母、數字、點(.)、減號(-)或下劃線(_)組成,后綴必須填寫當前綁定的郵箱域名。
初始密碼:成員使用初始密碼激活企業郵箱,密碼長度8~32字符,同時包含大寫字母、小寫字母和數字,不是常見密碼,不包含賬戶信息。

3、批量導入/導出「其他郵箱賬號」
創建人/超級管理員登錄【管理后臺->協作->郵箱賬號->其他郵箱賬號->導入郵箱】下載模板,在模板中填寫姓名、企業郵箱、初始密碼后進行導入批量創建「其他郵箱賬號」。
溫馨提示:企業郵箱:前綴郵箱名由1-32個字母、數字、點(.)、減號(-)或下劃線(_)組成,后綴必須填寫當前綁定的郵箱域名。
初始密碼:成員使用初始密碼激活企業郵箱,密碼長度8~32字符,同時包含大寫字母、小寫字母和數字,不是常見密碼,不包含賬戶信息。


4、修改「其他郵箱賬號」
【管理后臺->協作->郵箱賬號->其他郵箱賬號】可點擊“編輯”修改「其他郵箱賬號」或點擊“批量修改郵箱”,下載模板后在表格中填寫新姓名、新企業郵箱賬號、新密碼后批量導入修改。
溫馨提示:修改后,原郵箱地址將成為該成員的別名郵箱,可通過【管理后臺->協作->郵箱管理->郵箱別名】中管理別名郵箱賬號。


四、如何登錄「其他郵箱賬號」
管理員創建「其他郵箱賬號」后,可點擊“通知合作伙伴使用”復制郵箱信息,發給合作伙伴;合作伙伴打開郵箱登錄鏈接,輸入郵箱賬號和初始密碼即可登錄郵箱;首次登錄郵箱需重設密碼,綁定個人微信開啟安全登錄。
注:郵箱綁定微信開啟安全登錄,網頁端登錄需使用個人微信掃碼登錄;第三方客戶端登錄需通過【郵箱設置->郵箱綁定->生成客戶端專用密碼】獲取客戶端專用密碼在第三方客戶端登錄。

五、常見問題
1、「其他郵箱賬號」是否支持設置為公共郵箱使用成員?
支持,管理員通過【管理后臺->協作->郵箱管理->公共郵箱】添加/編輯公共郵箱時添加使用成員,選擇“其他郵箱賬號”。
2、「其他郵箱賬號」是否支持設置為【郵件群組】成員?
支持,管理員通過【管理后臺->協作->郵箱管理->公共郵箱】添加/編輯公共郵箱時添加使用成員,選擇““其他郵箱賬號”。
3、如何獲取郵箱客戶端授權碼?
通過網頁端登錄企業郵箱【設置->郵箱綁定】點擊“生成新密碼”獲取客戶端授權碼。
注意:停用客戶端專用密碼/關閉郵箱安全登錄,客戶端專用密碼立即失效,不支持恢復。
點贊 0 來源:企業微信在線文檔
相關推薦:
騰訊企業微信郵箱免費版限容該怎么辦?上一篇:企業微信和釘釘的性價比哪個更高?
下一篇:企業微信應用收費標準一年多少錢?